Note
Access to this page requires authorization. You can try signing in or changing directories.
Access to this page requires authorization. You can try changing directories.
Applies to: Configuration Manager (current branch)
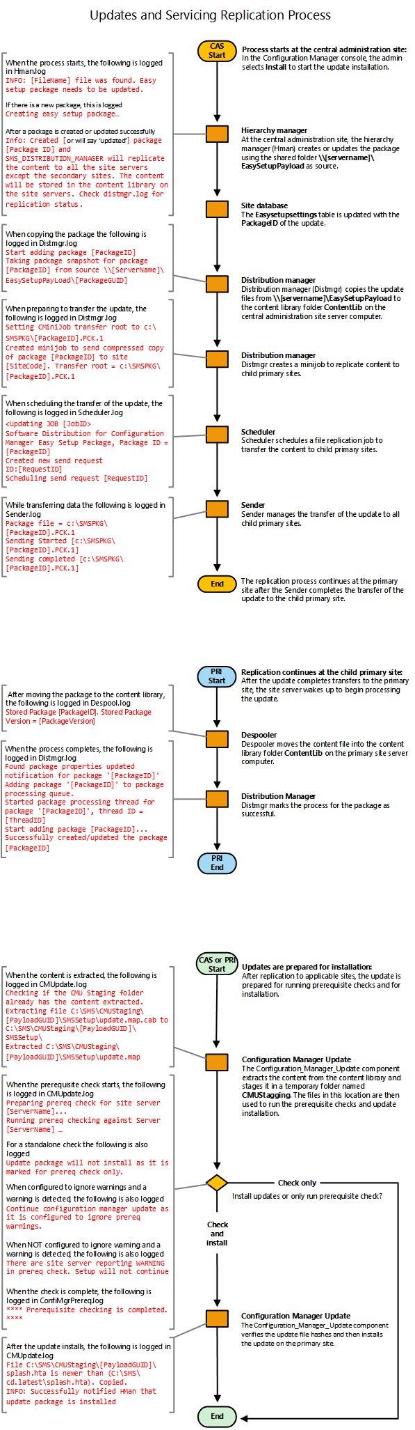
These data flows display the process by which an in-console update you select to install replicates to additional sites. These flows also display the process of extracting the update to run prerequisite checks and to install updates at a central administration site and at primary sites.
